搜索
查看: 4849|回复: 71
收起左侧

[其他发布] 崩坏:星穹铁道S服搭建教程-8.4最新

  [复制链接]

签到天数: 81 天

[LV.6]常住居民II

发表于 2022-8-4 22:21:21 | 显示全部楼层 |阅读模式



作者:东方
本篇教程为崩坏;星穹铁道本地服搭建教程,本教程面向小白,有基础的可以直接看后面的部分,我已经把文件都准备好了,文件老规矩在文章底部(此项目才刚刚起步,有很多地方都不完善,没什么游玩价值,喜欢折腾的可以研究一下)

注意本篇全程干货不要漏掉任何步骤配置环境

下载好文件之后解压会得到以下文件

1.jpg


下面教大家一个一个的安装

首先是mitmproxy-8.0.0-windows-installer.exe

双击此文件后会弹出此窗口

2.png


点击Next然后会弹出新窗口,再点击install即可完成安装

第二步是mongodb-win32-x86_64-2008plus-ssl-4.0.11-signed.msi
3.png
点击Next然后会弹出新窗口,勾选I accept the terms in the License Agreement继续点Next
然后点击Complete在新窗口继续点击Next,弹出新页面把这个选项取消勾选,然后点击next,在继续点击带有管理员标识的Install等待安装完成即可关闭

4.png
第三步是mongodb-compass-1.18.0-win32-x64.exe

这个直接双击打开即可

第四步是node-v16.16.0-x64.msi
5.png

点击Next然后点击Change然后继续按两个next在按Change等待安装完成即可关闭

第五步是python-3.8.3 x86&x64.exe

6.jpg

首先勾选add Python 3.8 to PATH
然后点击Install Now等待安装完成即可关闭窗口(直接×掉即可)

第六步是VisualStudioSetup.exe

双击打开之后等待读条结束点击继续,然后等待下载完成会出现此界面

7.jpg


勾选使用C++的桌面开发直接点击右下角的安装即可(我安装过了所以是修改)
这个文件还是比较大的而且默认是C盘,你可以在上方安装位置处修改安装路径
之后等待所有安装读条结束即可关闭

代理转向

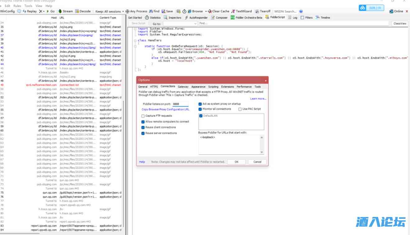
打开压缩包中的Fiddler文件夹然后打开Fiddler.exe出现弹窗点否即可
打开此界面点击右上角的tools然后点击Options...

8.jpg

然后跟着我设置
General

9.jpg


HTTPS(第一次设置会请求安装证书,全部点是即可)

10.jpg


Cpnnections

11.jpg


然后点击ok即可
然后点击上方的FiddlerScript把里面的内容全部删掉在输入压缩包中的fiddler配置.txt里的内容再点击Save Script即可

12.jpg


注意此程序不要退出

启动服务端
这一步对大多数人来说还是很简单的,首先打开CrepeSR-main文件夹得到以下文件

13.jpg
这里直接双击开启服务.bat即可,出现如下界面即为成功

14.jpg
游戏命令(所有命令均在命令行输入)注册账号
account create 用户名 uid添加角色

首先进入游戏输入target 你的uid

此步骤为绑定uid
然后输入

avatar add 角色id角色id

1001:三月七
1002:丹恒
1003:姬子
1004:瓦尔特
1005:卡夫卡
1006:银狼
1008:阿兰
1009:Asta
1013:黑塔
1101:布洛尼亚
1102:希儿
1103:希露瓦
1104:杰帕德
1105:娜塔莎
1106:佩拉
1107:克拉拉
1108:Sampo
1109:虎克
1203:罗刹
1204:景元
1205:Blade
1206:苏




如果绑定uid和添加角色出现报错情况可以尝试以下方法
  • 绑定uid报错,进入游戏进行绑定即可
  • 添加角色报错
    首先打开数据库可视化软件MongoDB Compass(就是第三步中所安装的)
    打开此界面点击下方绿色按钮CONNECT

  • 15.png



然后在左面点击crepesr展开之后点击avatars

16.png

在新出现的页面点击indexes之后点击第二行后面的删除按钮,点击之后会让你输入id_1才能删除,输入即可删除

17.jpg
然后重新添加角色即可,添加角色需要重新进入游戏才能生效
绝区零下载地址:https://line1-package-jql.mihoyo ... d839b7adfd3/ZZZ.zip



重新启动游戏即可解决,如果还是不行就多重启几次切换场景
游戏本体下载
星穹铁道游戏本体(官方下载地址)
https://autopatchos.starrails.co ... 2hnl9E6ACCDC5wC.zip




游客,如果您要查看本帖隐藏内容请回复







上一篇:星穹轨道一键端
下一篇:刀剑2单机版下载,GM刷装备/元宝/材料/爽爽爽

签到天数: 2 天

[LV.1]初来乍到

发表于 2022-8-4 23:04:49 | 显示全部楼层
啥也不说了,感谢楼主分享哇!
回复 支持 反对

使用道具 举报

签到天数: 4 天

[LV.2]偶尔看看I

发表于 2022-8-5 04:11:07 来自手机 | 显示全部楼层
6
回复

使用道具 举报

签到天数: 1 天

[LV.1]初来乍到

发表于 2022-8-5 04:44:16 | 显示全部楼层
。。。。。
回复

使用道具 举报

签到天数: 914 天

[LV.10]以坛为家III

发表于 2022-8-5 09:13:31 | 显示全部楼层
啥也不说了,感谢楼主分享哇!
回复 支持 反对

使用道具 举报

签到天数: 128 天

[LV.7]常住居民III

发表于 2022-8-5 10:03:58 | 显示全部楼层
啥也不说了,感谢楼主分享哇!
回复 支持 反对

使用道具 举报

签到天数: 4 天

[LV.2]偶尔看看I

发表于 2022-8-5 13:56:35 来自手机 | 显示全部楼层
66666666666666
回复 支持 反对

使用道具 举报

签到天数: 24 天

[LV.4]偶尔看看III

发表于 2022-8-5 14:05:43 来自手机 | 显示全部楼层
6666666666
回复 支持 反对

使用道具 举报

签到天数: 42 天

[LV.5]常住居民I

发表于 2022-8-5 18:42:12 | 显示全部楼层
啥也不说了,感谢楼主分享哇!
回复 支持 反对

使用道具 举报

签到天数: 17 天

[LV.4]偶尔看看III

发表于 2022-8-5 19:54:20 | 显示全部楼层
啥也不说了,感谢楼主分享哇!
https://www.ying52.cn/ip/
回复 支持 反对

使用道具 举报

签到天数: 3 天

[LV.2]偶尔看看I

发表于 2022-8-5 21:09:36 | 显示全部楼层
啥也不说了,感谢楼主分享哇!
回复 支持 反对

使用道具 举报

签到天数: 23 天

[LV.4]偶尔看看III

发表于 2022-8-5 21:24:35 | 显示全部楼层
确实是难得好帖啊,顶先
回复 支持 反对

使用道具 举报

签到天数: 40 天

[LV.5]常住居民I

发表于 2022-8-6 21:26:41 | 显示全部楼层
啥也不说了,感谢楼主分享哇!
回复 支持 反对

使用道具 举报

签到天数: 1 天

[LV.1]初来乍到

发表于 2022-8-7 06:38:47 | 显示全部楼层
555555555555555555
回复 支持 反对

使用道具 举报

签到天数: 87 天

[LV.6]常住居民II

发表于 2022-8-7 11:06:11 | 显示全部楼层
66666666666666666666
好吃的东西要放在肚子里,可爱的人要放在心里,有趣的地方要和可爱的人一起去。
回复 支持 反对

使用道具 举报

您需要登录后才可以回帖 登录 | 注册用户

本版积分规则

快速回复 返回顶部 返回列表